上一篇
迅风二级域名分发最新开心版
- 源码
- 2025-02-16
- 485
源码介绍:
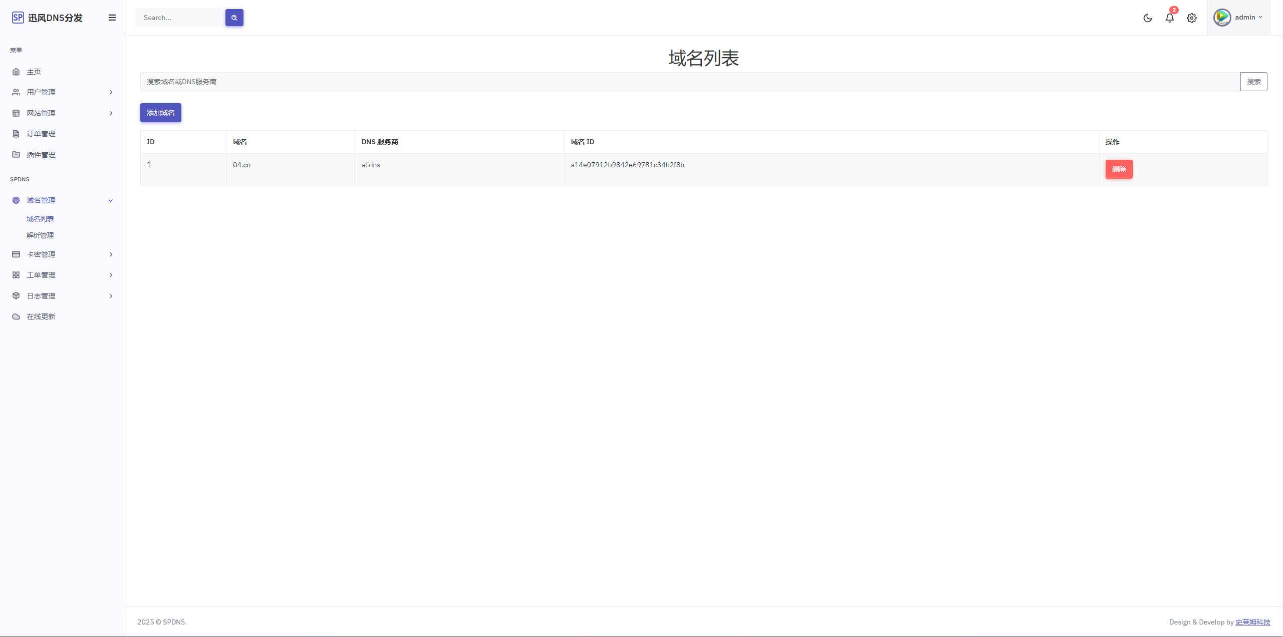
一站式对域名进行二级分发,自助添加,自助修改解析
源码功能:
1、支持阿里云、腾讯云、西部数码、cloudflare、帝恩爱思、同系统的域名
2、卡密功能
3、多用户组,用户组单独设置可解析域名和解析价格
4、工单功能
5、API功能,可自主开发解析接口
6、支持易支付接口和聚合登录接口
源码截图:






本站所发布的全部内容源于互联网搬运,仅限于小范围内传播学习和文献参考 请在下载后24小时内删除,如果有侵权之处请第一时间联系我们删除。 敬请谅解! E-mail:tudoumc@foxmail.com
本文链接:https://www.aphost.org/post/9545.html
您需要 登录账户 后才能发表评论




